Allmänt meddelande

Kollapsa
No announcement yet.

Rutiner för hantering av trasig materiel och test av materiel

Kollapsa
X
 
  • Filter
  • Klockan
  • Visa
Clear All
Nya inlägg

  • Rutiner för hantering av trasig materiel och test av materiel

    I detta ämne samlas beskrivningar av rutiner för hur man på räddningstjänsten löser sin hantering av trasig materiel enligt nedanstående frågeställning.

    "Vi kör 5-veckors intervall på fordonskontrollerna (heltidsstationen) men saknar ett bra uppföljningssystem på kontrollerna. Vi saknar svar på bland annat följande frågor, har vi utfört kontrollen? hittade vi några fel? är felen åtgärdade? Har vi något "systemfel" i organisationen dvs har detta hänt förut?

    Det gäller inte enbart fordon, det kan gälla kontroll och uppföljning av elverk, hydraulverktyg, pumpar, mm”

    I ämnet finns både manuella rutiner och tips om datastöd.


    Nyckelord: trasigt material rutiner test kontroll datastöd iso iso 9000 iso certifiering kvalitet material
    Senast ändrad av SofiaFrindberg; 2010-04-01, 11:05.

  • #2
    Vi i Luleå har sk. fredagskontroller då både fordon och material gås igenom noggrant. Detta antecknas i en pärm avsedd för just den bilen. På måndag tar vår verkstadsman och tittar i pärmarna om ngt måste åtgärdas.

    Kommentera


    • #3
      Gotland och Södra Roslagen kör C2

      Gotland och Södra Roslagen använder ett datasystem som heter C2 för att ha koll på trasig materiel och försäkra sig om att reparationer blir utförda. Södra Roslagen kör det helt datoriserat medan Gotland använder datasystemet i kombination med pappersblanketter för inrapportering.

      I Södra Roslagen säger man så här: Systemet fungerar så att den som upptäcker ett fel fyller i en C2-rapport. Då skickas en e-post till de som behöver ha reda på felet. När felet är åtgärdat skickas en e-post tillbaks till den som först rapporterade felet. Då skall den personen kontrollera att det fungerar som det ska och sen "släcka" felblanketten.

      Kommentera


      • #4
        Dataprogram för avvikelsehantering/felrapportering

        Uppgiften att hantera fel på utrustning och maskiner och att dessutom ha ett system för uppföljning av detta är inget specifikt för räddningstjänsten. Det är tvärtom en fråga som hanteras i väldigt många organisationer och är ett inslag i de flesta kvalitetsuppföljningssystem.

        Här nedan listas en del program som har denna typ av moduler. Generellt för de flesta programmen är att man själv kan specificera blanketter för inrapporteringen och flöde för vem som skall ha information baserat på typ av händelse. Likaså innehåller många av systemen också dokumenthantering, tillbudsrapportering enligt SAM och en hel del annat smått och gott.

        Utan att egentligen ha belägg för vad jag säger så skulle det inte förvåna mig om det i många kommuner redan finns licenser för ett system som kan hantera avvikelsehantering och felrapportering och enkelt kan anpassas till räddningstjänstens behov.

        Känner du till fler system än nedanstående så kontakta gärna po@utkiken.net

        Lista över system:

        BackOffice Scandinavia

        AMsystem - Underhåll , Norra Jämtland
        AMsystem - Avvikelse

        System C2 , Gotland, SRB

        Barium

        Centuri

        DataHalland

        Elicit

        Flexite

        FormPipe

        Idea Verksamhetsledning, SOS Alarm

        Ibiworks

        Canea , Ängelholm

        AddSystems

        IdeaGen
        Senast ändrad av PO; 2016-12-07, 09:33.

        Kommentera


        • #5
          Elicit, Smile-system

          Elicit har utvecklat liknande system för många verksamheter. Så här skriver man i sin e-post till Utkiken:
          "Här kommer nu en första offert och skissförslag på hur vi kan lösa Räddningstjänstens behov av ett system för Felanmälan.
          Vi har genom åren levererat många system för liknande behov och har stor erfarenhet av att ta hänsyn till specifika behov. Så vänligen se detta som en utgångspunkt till det slutgiltiga resultatet. Men det ger en indikation på vad som kan vara intressant att ha med.
          Vet inte än Räddningstjänstens ambiitionsnivå, så ta med i beaktande att systemet både går att förenkla om så önskas. Eller att att fördjupa med fler krav, behov, parametrar, rapporter etc"

          Det är alltså inte ett färdigt system utan man utvecklar sin befintliga plattform efter kundens önskemål. Därefter äger kunden systemet och det tillkommer inga årliga avgifter.

          www.elicit.se
          Bifogade filer Hämta alla filer i en zip-fil

          Kommentera


          • #6
            Södra Roslagen, utskrift av C2-skärmbild

            Bifogat finns en skärmbild hur det ser ut hos Södra Roslagen när de felrapporterar i C2-systemet.
            Bifogade filer Hämta alla filer i en zip-fil

            Kommentera


            • #7
              DataHalland, HelpDesk-programvara

              Data Halland har en programvara för HelpDesk som går att anpassa för felanmälan av fordon. Bifogat finns en broschyr och några skärmdumpar. Dessutom går det bra att testa systemet genom att skapa en provinloggning här: http://www.datahalland.se/Page.asp?PageNumber=58
              Bifogade filer Hämta alla filer i en zip-fil

              Kommentera


              • #8
                BackOffice Assistance

                Så här säger Owe Andersson på BackOffice Scandinavia om sin produkt:

                "När det gäller produkten Backoffice Assistance så är den en plattform med olika moduler som man väljer utifrån behovet man har. Kort beskrivning av programmet och modulerna finns nedan.

                När det gäller att använda programmet som ”felhanterare” så är det möjligt utan problem, dock har programmet betydligt mer att ge avseende hur man arbetar kvalitetssäkrat inom en organisation. Moduler som kan vara aktuella för detta är t.ex. ”kvalitet/miljö” som har funktion för avvikelsehantering. Till denna kopplar man in modulen ”anmälaren” som ger alla medarbetare möjlighet att vi webben anmäla avvikelser av alla slag, däribland fel på material som en egen kategori. Anmält ärende landar då i en inkorg hos den som har ansvaret att ta detta vidare.

                Man kan också använda sig av modulen ”problem & förbättringsarbete” som ger ytterligare en dimension där kan man använde delen problem att ta kontroll över felaktigheter och förbättringsdelen att ta hand om förbättringsförslag. Det här ger en rejäl utveckling i organisationen att jobba med dessa frågor. Självklart kopplar man detta till modulen ”anmälaren” för att få till ett enkelt webbgränssnitt."

                Bifogat finns dessutom en kort beskrivning av de olika modulerna som finns till programmet.
                Bifogade filer Hämta alla filer i en zip-fil

                Kommentera


                • #9
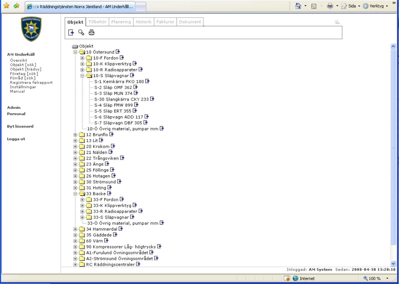
                  Norra Jämtland använder AM Underhåll

                  Räddningstjänsten i norra Jämtland använder programvaran AM Underhåll för att hålla ordning på sina tester av utrustning och felrapportering på utrustning. Bifogat är några skärmdumpar från Norra Jämtlands system samt ett produktblad för AM underhåll.
                  Bifogade filer Hämta alla filer i en zip-fil

                  Kommentera

                  Annonser

                  Kollapsa

                  Working...
                  X